Temps de lecture : 4 minutes
Découvrez L'Archiviste Augmenté, la newsletter thématique gratuite d'Archimag !
Depuis 2012, un groupe d’experts du Conseil international des archives (ICA) planche sur un nouveau standard de description des unités archivistiques : Records in contexts (Ric). Est-ce la fin d’Isad(G) ? Il est trop tôt pour le dire… Néanmoins, le besoin de construire un nouveau standard était essentiel pour se représenter les archives de demain.
Lire aussi : Les archives et leurs métadonnées en débat à Paris
Comme le dit l’ICA : "L’objectif de RiC est à la fois de réconcilier et d’intégrer les quatre normes existantes (la norme générale et internationale de description archivistique Isad (G), la norme internationale sur les notices d’autorité […] Isaar (CPF), la norme internationale pour la description des fonctions ISDF et la norme internationale pour la description des institutions de conservation des archives ISDIAH) et de s’appuyer sur elles pour aller plus loin".
Enrichir plus facilement, développer les liens entre notices
Le constat était la pauvreté de nos notices descriptives. L’idée est de pouvoir les enrichir plus facilement et de développer les liens entre notices qui sont porteurs de sens.
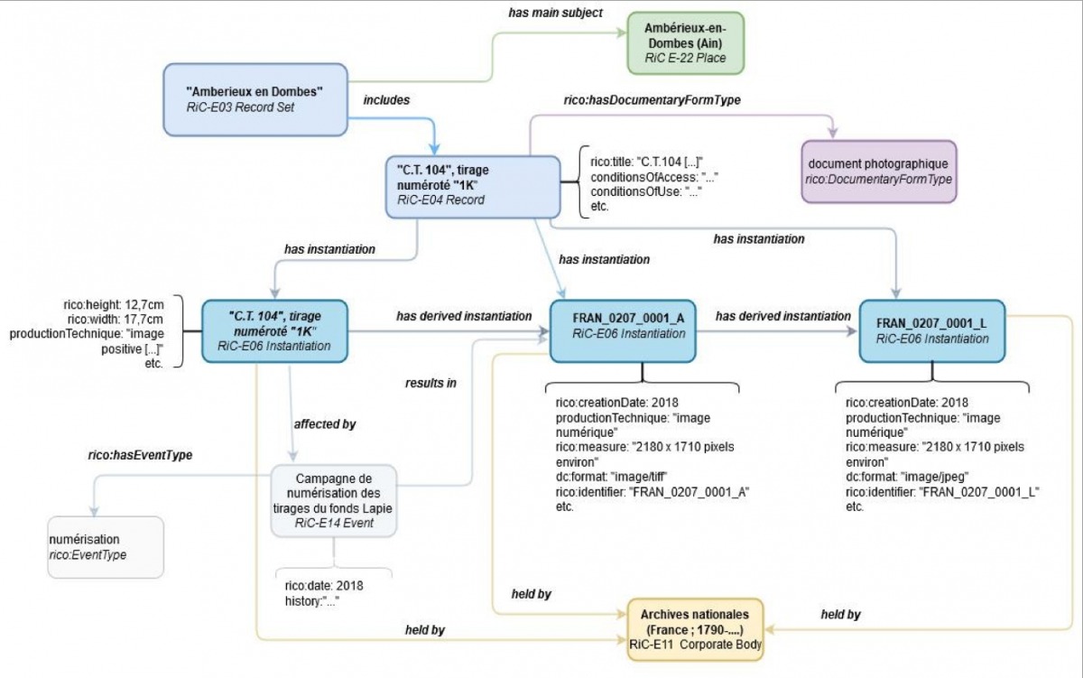
À la différence d’Isad(G), Ric apporte une structure sous forme de map, un plus grand nombre d’entités (22) et d’attributs (44) pour décrire les ensembles documentaires, une séparation par instanciations : un même document peut exister avec une version parchemin, photocopie, scan…
(Ndlr: Entité : unité archivistique (ex. : un fonds d’archives, une série de documents, un dossier, une pièce, un producteur, un lieu de conservation, etc.)
Attribut : propriété d’une entité)
Chacune des versions est décrite avec des règles de conservation différentes. Par exemple : tel acte médiéval (est une partie de) un cartulaire (est une copie qui a pour original) un document de mars 1235 (qui concerne) un arbitrage de propriété à Pierrefitte. Cet acte médiéval (possède) 3 instanciations : parchemin, numérisation, image de lecture.
Lire aussi : Archivage hybride : quel logiciel choisir pour ses archives électroniques et papier ? (avec tableau comparatif)
La nouvelle norme de description des archives
La construction de Ric est fondamentalement différente des normes de description d’archives actuelle et est appelée à révolutionner le monde des archives.
Ric, en effet, permet de représenter les ensembles documentaires sous forme de graphes orientés. Alors que la description Isad(G) laisse à l’humain le soin de comprendre les liens entre les documents et les dossiers, Ric fait émerger la relation et la définit comme telle.
La relation est au centre de ce nouveau schéma. Tandis que l’Isad(G) s’appuie sur les formats EAD et EAC/CPF pour décrire les documents, Ric s’appuie sur le RDF. Pour créer des graphes à partir des instruments de recherche actuels encodés en EAD ou en EAC/CPF, il est donc nécessaire de les convertir au format RDF.

Ric-O Converter : un logiciel libre
Grâce au financement apporté par le département de l’innovation numérique du ministère de la Culture, la mission référentielle des Archives nationales et la société Sparna sont à même de proposer depuis avril 2020 l’outil RiC-O Converter.
Ce logiciel libre convertit en jeux de données RDF conformes à Ric-Ontology (Ric-O) l’ensemble des instruments de recherche en XML/EAD 2002 et des notices d’autorité en XML/EAC-CPF.
On nous dit à l’oreillette que le code source et la documentation de Ric-O Converter sont disponibles depuis plusieurs semaines sous licence Cecill-B, sur GitHub.
Cet outil a été conçu pour être facile à installer et à utiliser, rapide, efficace et fiable.
Lire aussi : Le records management révise ses data : méthodes et bonnes pratiques
Grâce à Ric-O Converter, vous aurez la possibilité de qualifier le lien entre le sujet et l’objet, ce qui permet la modélisation graphique de ces liens et l’exploitation de vos données de description pour tous types d’usages : valorisation, quantification, retraitement des données…
L’enrichissement de nos vieux instruments de recherche sera beaucoup plus facile !
Marie Jenner
Serda Conseil












